Metal-Interface achtet auf den Schutz Ihrer Privatsphäre: Wenn Sie eine Anfrage einreichen oder eine Frage stellen, werden Ihre persönlichen Daten an den entsprechenden Anbieter oder, falls erforderlich, an einen seiner Regionalmanager oder Vertriebspartner weitergeleitet, der Ihnen eine direkte Antwort geben kann. In unserer Datenschutzrichtlinie finden Sie weitere Informationen darüber, wie und zu welchem Zweck Ihre Daten verarbeitet werden, sowie über Ihre Rechte in Bezug auf diese Informationen. Wenn Sie weiterhin auf unserer Website surfen, erklären Sie sich mit unseren Nutzungsbedingungen einverstanden.

  • Digitalisierung der Prozesskette Blech
    Optimieren Sie die Prozesse Mitteilung

    Blechabwicklung und Blechkostenkalkulation mit SPI

    Veröffentlicht am 24/08/20
Name des Unternehmens
AMOB UK
Submitted by a.merlet.securite on Mo., 24.08.2020 - 09:04
Contenu
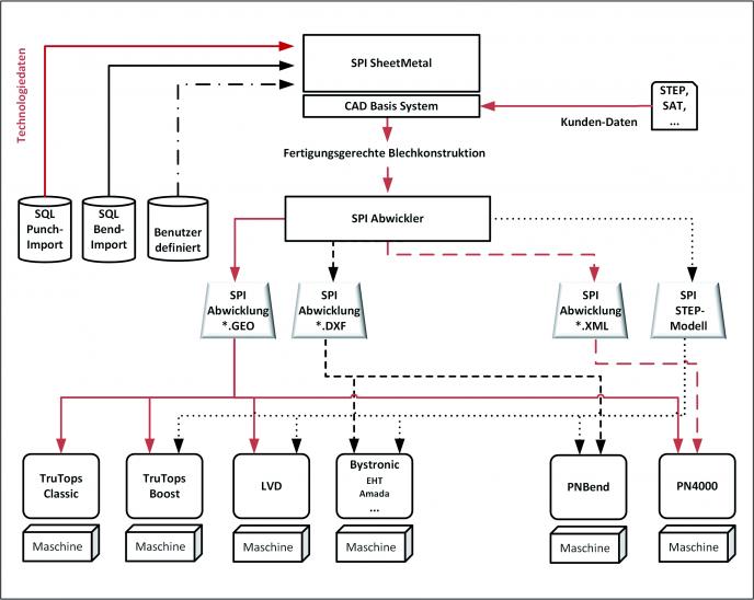
  • Von der Idee zum fertigen Teil: Prozesskette BlechDigitalisierung und vernetzte Prozesse: Die Notwendigkeit, Produkte bei gleichzeitig kürzeren Lieferzeiten in immer größerer Variantenvielfalt herzustellen, gewinnt in Bereichen der Blechfertigung immer mehr an Relevanz. Mit steigender Variantenvielfalt und Losgröße 1 verändern sich auch Fertigungsprozesse. Unter diesen Bedingungen produktiv zu fertigen, und zudem durch Produktivitätssteigerung wettbewerbsfähig zu bleiben, stellt Sie als Unternehmer vor große Herausforderungen. Lösungsansätze definiert das Konzept Industrie 4.0. Die intelligente Vernetzung von Maschinen, Prozessen und Menschen ist ein wesentliches Merkmal dieser Idee. IT und Fertigung wachsen dabei enger zusammen. Um die Produktion noch effizienter und flexibler zu steuern, ist ein durchgängiger Datenfluss vom Entwurf bis zur Maschinensteuerung und die Unter­stützung durch intelligente Software gefragt. Software-Lösungen von SPI verfolgen diesen Anspruch.

    Wir haben diese Prozesse verstanden und holen Sie als Blechfertiger in Ihrer Umgebung, in Ihrer IT-Landschaft, innerhalb der Prozesskette dort ab, wo Sie sich aktuell befinden und sorgen für durchgängige Prozesse von der Idee bis zum fertigen Teil. Baugruppenabwicklung, Variantenabwicklung, Lernende Werkzeugerkennung, fertigungsgerechter Teileneuaufbau und Auftragsbearbeitung via Internet sind einige Stichworte, die unseren Anspruch beleuchten, Ihre Prozesse zu optimieren. Wir wollen Sie mit unseren Lösungen auf dem Weg in eine langfristig wettbewerbsfähige Zukunft begleiten.

    SPI SheetMetal Solutions setzen dort an, wo andere an ihre Grenzen kommen und erweitern die Funktionalität des jeweiligen Basissystems um entscheidende, praxis-erprobte Funktionen - vor allem in Hinblick auf durchgängige Prozesse und die digitale Übergabe von fertigungsrelevanten Informationen an vorhandene NC-Programmiersysteme.

    SPI GmbH entwickelt auf unterschiedlichen Plattformen seit Mitte der 80er Jahre Applikationen für die blechverarbeitende Industrie. Diese Lösungen kommen weltweit bei zahlreichen zufriedenen Kunden zum Einsatz. Der Fokus unseres Angebots liegt auf den marktführenden Mainstream CAD-Systemen. SPI SheetMetal Solutions sind 100% integriert in die aktuelle Software von Autodesk Inventor und Solidworks und ermöglichen durchgängige Prozesse von der Idee bis zur Maschinensteuerung.

    SPI ist als Softwareentwicklungshaus und „Premium Entwicklungspartner“ der TRUMPF GmbH + Co. KG auch als Anbieter von Individualprogrammierungen sehr gut aufgestellt.
     

  • Blechkonstruktion und Abwicklung inklusive Kalkulation der Fertigungskosten

    Heutige Verfahren und Maschinen lassen die Produktion immer komplexerer Teile zu. Ein clever gebogenes Blech kann eine kostspielige Schweißkonstruktion oder eine Anzahl mehr oder weniger aufwendig verbundener Frästeile ersetzen. Intelligentes Biegen erlaubt die Fertigung von Produkten, für die mit herkömmlichen Methoden mehrere Teile nachträglich zusammen­gefügt werden mussten. Dafür, dass aus einer Konstruktion die fertigungsgerechte Abwicklung des Bauteils und das NC-Programm für die Laserschneid- oder Stanzmaschine und für die Biege-Off-line-Programmierung entstehen, soll allerdings die Software sorgen. Hier sind CAD-Lösungen gefragt, die sowohl die Konstruktion als auch den Fertigungsprozess verschlanken und dabei die Entwicklungs- und Fertigungskosten senken, indem sie durchgängige Abläufe in der Wertschöpfungskette von der Konstruktion bis zur Auslieferung einbeziehen.

    SPI bedient genau diesen Bereich, der die Konstruktion von Blechteilen und -baugruppen, die Berechnung der Abwicklung und den Transfer der Daten an entsprechende NC-Pro­gram­­­me für die Fertigungssteuerung automatisiert. Die Philosophie des Ansatzes erscheint so simpel wie einleuchtend: Defi­nie­­rende Bedingungen kennen, wiederkehrende Parameter organisieren, dies­­­bezügliche Daten übersichtlich und effizient pflegen, mögliche Fehlansätze frühzeitig ausschließen und auf diese Weise Kosten und Zeitaspekte in den Griff bekommen. Dadurch eingesparte Ressourcen sind enorm.

    Die Auftragskalkulation von Blech­fertigern stützt sich in vielen Fällen auf Regelwerke und Tabellen, die in unterschiedlichen Programmen gepflegt werden und oft einen relativ hohen zeitlichen und personellen Aufwand bedeuten. Im Sinne einer Verschlankung der internen Prozesse ist als Zusatz­anwendung zu der beschriebenen Software von SPI der "SheetMetal Calculator" eine echte Alternative. Das Regelwerk wird firmenspezifisch definiert. Auf dieser Basis kalkuliert der Konstrukteur die Kosten seines Pro­dukts in Echtzeit, kann Alternativen entwickeln und berechnen, wie Kosten ausfallen, wenn er sich zum Beispiel für ein anderes Material entscheidet. Günstigere Bauteilvarianten, selbst Fertigungs­standorte können dabei berücksichtigt werden. Der Konstruk­teur kann per Klick jederzeit eine Kalkulation für sein Teil abrufen. Ohne weitere Eingabe oder einen System­wechsel wird das Kalkulationsergebnis übersichtlich abgebildet. Der Anwen­der kann Berechnungen vergleichen oder andere Kalkulations­grundlagen heranziehen. Reale, an das jeweilige Projekt gebundene Kostenermittlung ist so­mit ab sofort umsetzbar.